Use Cases
Docs
Blog Articles
BlogResources
Pricing
PricingPatterns of real-time analytics in the $188B Gaming industry
VP Product, InfinyOn Inc.
Index
Introduction
It’s 3 AM, and your game servers are processing 100,000 events per second. But latency just spiked to 150ms. Player experience metrics are trending downward. In Singapore, players are reporting transaction delays in the marketplace. In Europe, your matchmaking algorithms are struggling to maintain balance. In the Americas, your analytics pipeline is showing signs of strain as millions of concurrent players generate terabytes of behavioral data.
Analytics in gaming is complex.
After numerous conversations with gaming CTOs, I decided to build a realistic simulation to understand these challenges firsthand. This blog starts a series exploring gaming analytics patterns through a hands-on project.
State of gaming ecosystem
The gaming landscape has evolved far beyond entertainment. In 2023, American Gaming Association estimated that gaming contributed $328.6 B to the U.S. economy, generated $52.7B in tax revenues, and supported 1.8 million jobs.
J. P. Morgan estimates 2024 to be the the third-highest year on record for gaming investments with a projection of $5.5 billion in total investments.
With 3.3 billion gamers worldwide in 2024, the technical challenges have scaled dramatically.
Major tech players shape this evolution:
- Netflix optimizes edge computing for cloud gaming
- Amazon’s [Twitch] handles 2.5M concurrent streams
- Microsoft’s Minecraft serves 140M monthly active users
- [Epic]’s Fortnite manages peaks of 12M concurrent players
Modern games now blend entertainment, eCommerce, betting, and community engagement. Free-to-play models dominate, making continuous analytics crucial for survival.
Analytical patterns in the gaming ecosystem
There are 3 broad patterns of analytics in gaming:
- Player Experience
- In-Game Economy
- Server Operations
Player Experience: The Key to Retention
Player experience is about understanding the journey fast enough to delight the player. It’s not just tracking how long players stayed online; it’s analyzing map utilization patterns and matchmaking effectiveness in real-time, adjusting game dynamics on the fly.
Game developers handle data streams from millions of players across thousands of servers, each running at 30Hz.
It’s like solving a Rubik’s cube that changes colors every millisecond.
The ideal experience is to track player behavior and adjust game dynamics on the fly while maintaining player privacy and GDPR compliance.
In-Game Economy: Where Virtual Meets Reality
The gaming industry processes over $184B in virtual goods annually as per Newzoo. Fortnite alone handles millions of transactions per minute during peak events, each requiring:
- Fast Fraud detection
- Economic balance verification
- Compliance checks
This isn’t just virtual currency—it’s real money at internet scale.
Server Operations: Monitoring at Scale
AWS Gaming Reference Architecture suggests a minimum of 100,000 events/second processing capability for mid-sized multiplayer games
Microsoft reports Minecraft handles over 140 million monthly active users. During peak hours, [Battle Royale] games like PUBG have sustained over 3 million concurrent players according to Steam Charts.
Modern gaming infrastructure must:
- Maintain sub-100ms response times
- Process continuous telemetry data
- Prevent DDoS attacks
- Synchronize across regions
Implementing these analytical patterns in gaming is challenging. We found that companies are spending months stitching together a number of tools to make this happen. This obviously adds to the infrastructure management overhead, and makes the equation of cost, complexity, and delivery velocity hard to manage.
One significantly experienced gaming technology leader agreed,
“We have a, a number of, of potential options for, for rolling this kind of system out. All of them are equivalent in what they provide, but each has their own pain points. I mean, we could run NATS or Pulsar or Kafka, or your flavor of, of message bus with Flink and our own dashboard. Or a one click AWS solution to create a Kinesis Firehose with lambdas, elastic map-reduce and a Data lake. And one of the pain points that we’ve identified is we would rather not run our own.”
Another Game Development Lead added to the analytical patterns,
“These three points are definitely crucial, I would also add something related to ad monetization tracking, because many games monetize primarily via ads, so having like a streamlined revenue path would also be beneficial.”
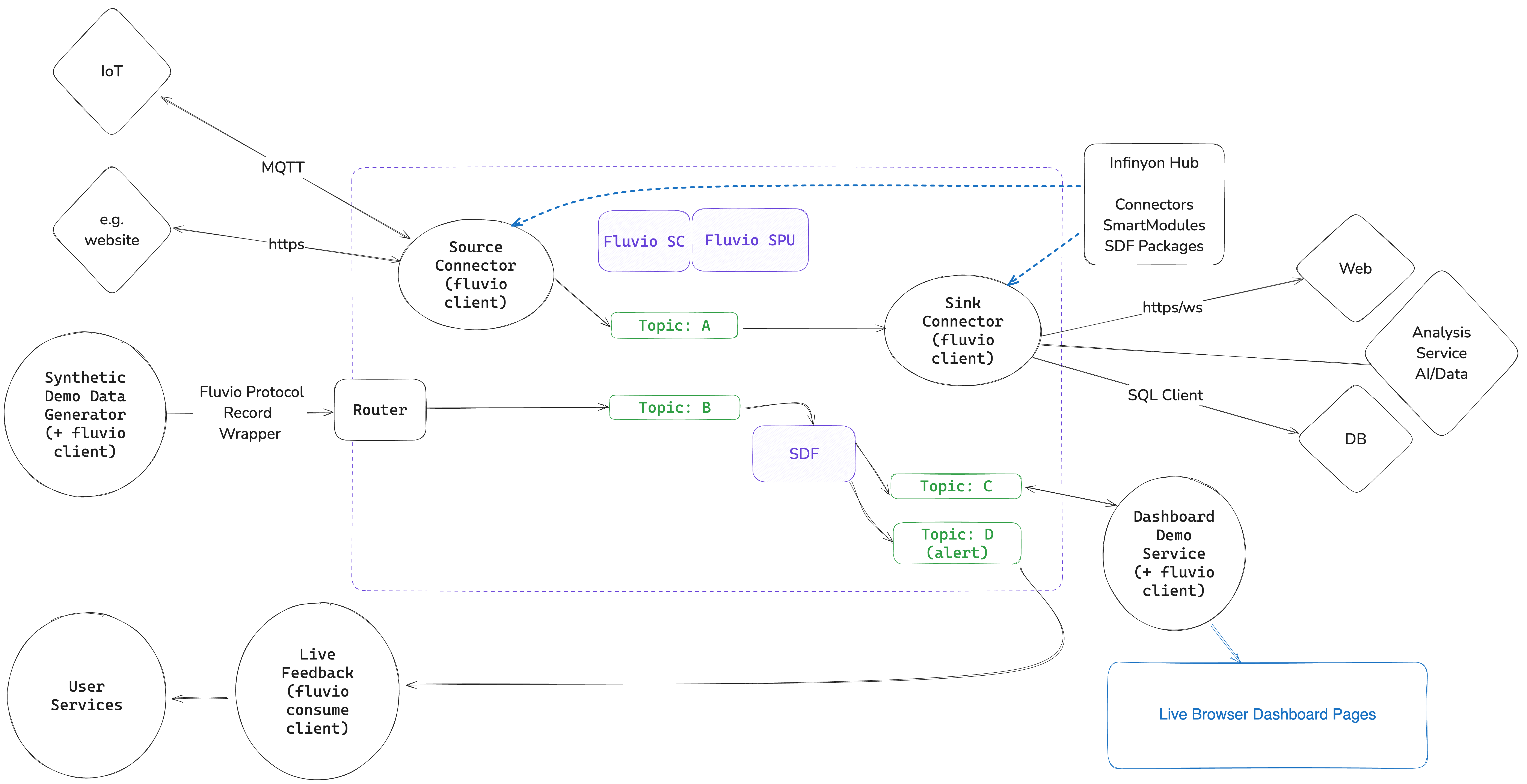
Building Gaming Analytics with Fluvio and SDF
Through out the conversations, I kept thinking, what happens when you actually try to build this? Where do the real bottlenecks emerge?
So, I started building out a project using Fluvio event streaming engine and Stateful Dataflow stream processing framework. I mean a light rust based engine and wasm based execution should scale to millions of events per second.
In the initial flow of the project, I am using:
- Python for synthetic game event generation
- Fluvio for event streaming
- Stateful DataFlow for stateful stream processing
- Rust for writing the data processing logic
- Apache ECharts for real-time visualization
- Docker Compose for deployment
The diagram represents the flow of the project.

Over the next few weeks, I’ll share detailed walkthroughs of:
- Simulating realistic game events
- Implementing stateful stream processing
- Building real-time visualizations
- Containerizing the solution
Once the project is built I will conclude with the learnings from implementing the project and relevant next steps.
Stay in Touch:
This project is a work in progress. I’d love to hear your experiences with gaming analytics at scale:
- Share your thoughts on our Github Discussions
- Join the conversation on Fluvio Discord Server
- Subscribe to our YouTube channel for project updates.
- Follow us on Twitter for the latest news.
- Connect with us on LinkedIn for professional networking.